VSCode extension not stopping on breakpoints during debugging
Python API
1
Posts
1
Posters
206
Views
1
Watching
-
Hi,
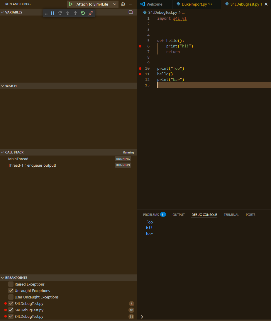
I'm trying to use the VSCode extension but it does not stop on breakpoints during debugging (>S4L: Debug Python Script), instead the script just runs as normal.
Example:

and the output in S4L:

What could be the issue? This is with S4L V8.2.2.18061 and the following extension settings:

Thank you for your help!